
ORACLE, MYSQL ERD 생성DB/etc2023. 9. 13. 09:39
Table of Contents
ORACLE
1.데이터딕셔너리선택

2.접속하기

3.HR선택

4. 뽑고 싶은 테이블 선택하고 다음 누르면 뜬다!!

MYSQL

계속 next~



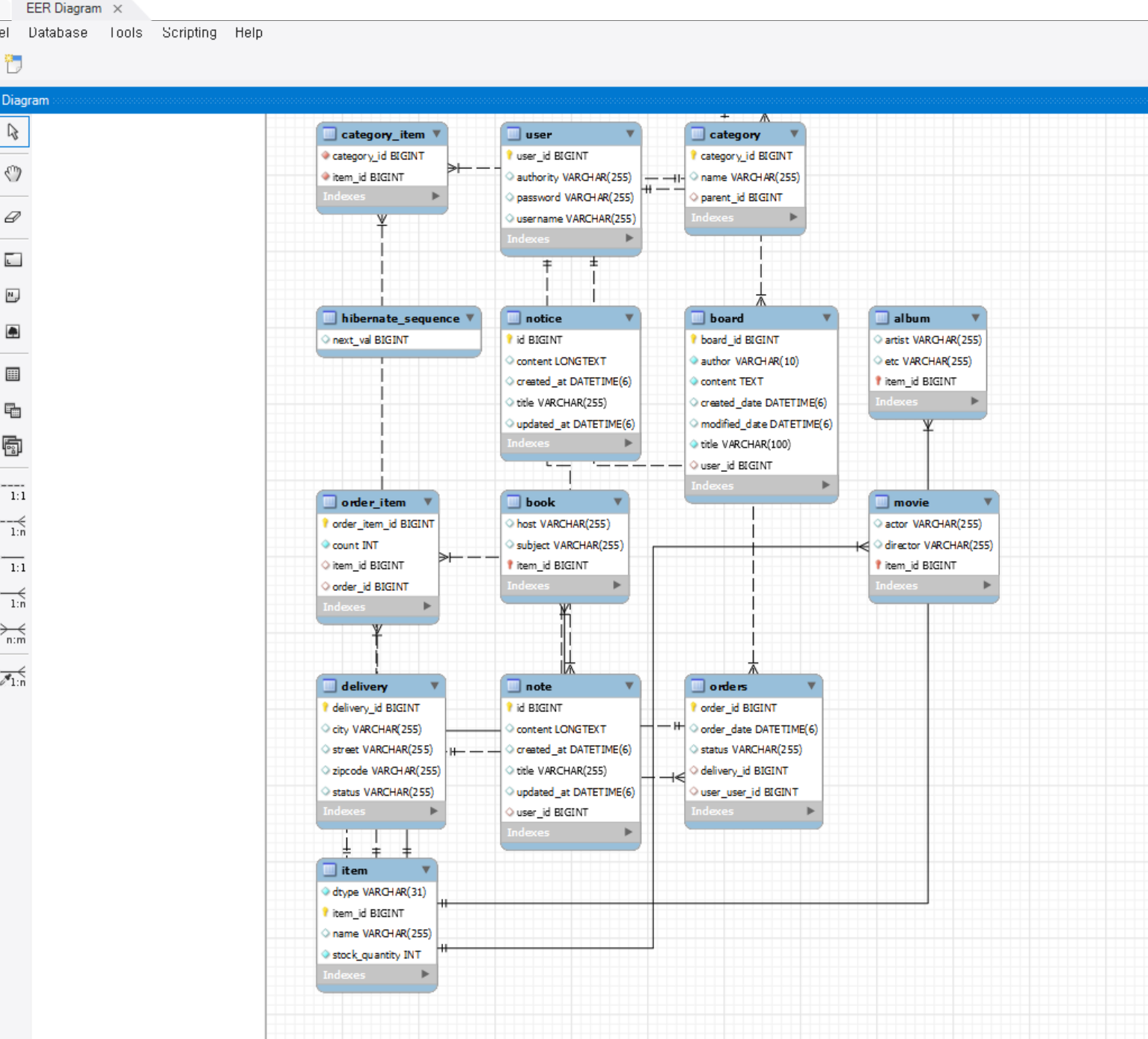
EER 다이어그램 등장~

'DB > etc' 카테고리의 다른 글
| MSSQL OPTION(RECOMPILE) (1) | 2023.10.05 |
|---|---|
| 매핑 테이블(mapping table) (1) | 2023.10.05 |
| DB 트랜잭션 (0) | 2023.10.05 |
| DB 인덱스 INDEX (1) | 2023.10.05 |
| DB - 엔티티, 테이블의 차이 (0) | 2023.09.12 |